Documentation Index
Fetch the complete documentation index at: https://auth0.generaltranslation.app/llms.txt
Use this file to discover all available pages before exploring further.
短命セッション
SDKの特徴
PKCEフロー
ディープリンク
loginWithRedirect()メソッドにappStateパラメーターが含まれています。現在のアプリについての詳細は、認証の成功時に返されるAuthサーバーへの要求の部分としてパッケージ化されます。これは、ユーザージャーニーをシームレスに継続できるようにします。
クイックスタートでは、PrivateRouteコンポーネントがtargetUrlの状態パラメーターを設定し、index.jsのonRedirectCallback関数がこの値を解凍して、認証完了時にユーザーをリダイレクトします。
トークンの保管
APIを呼び出す
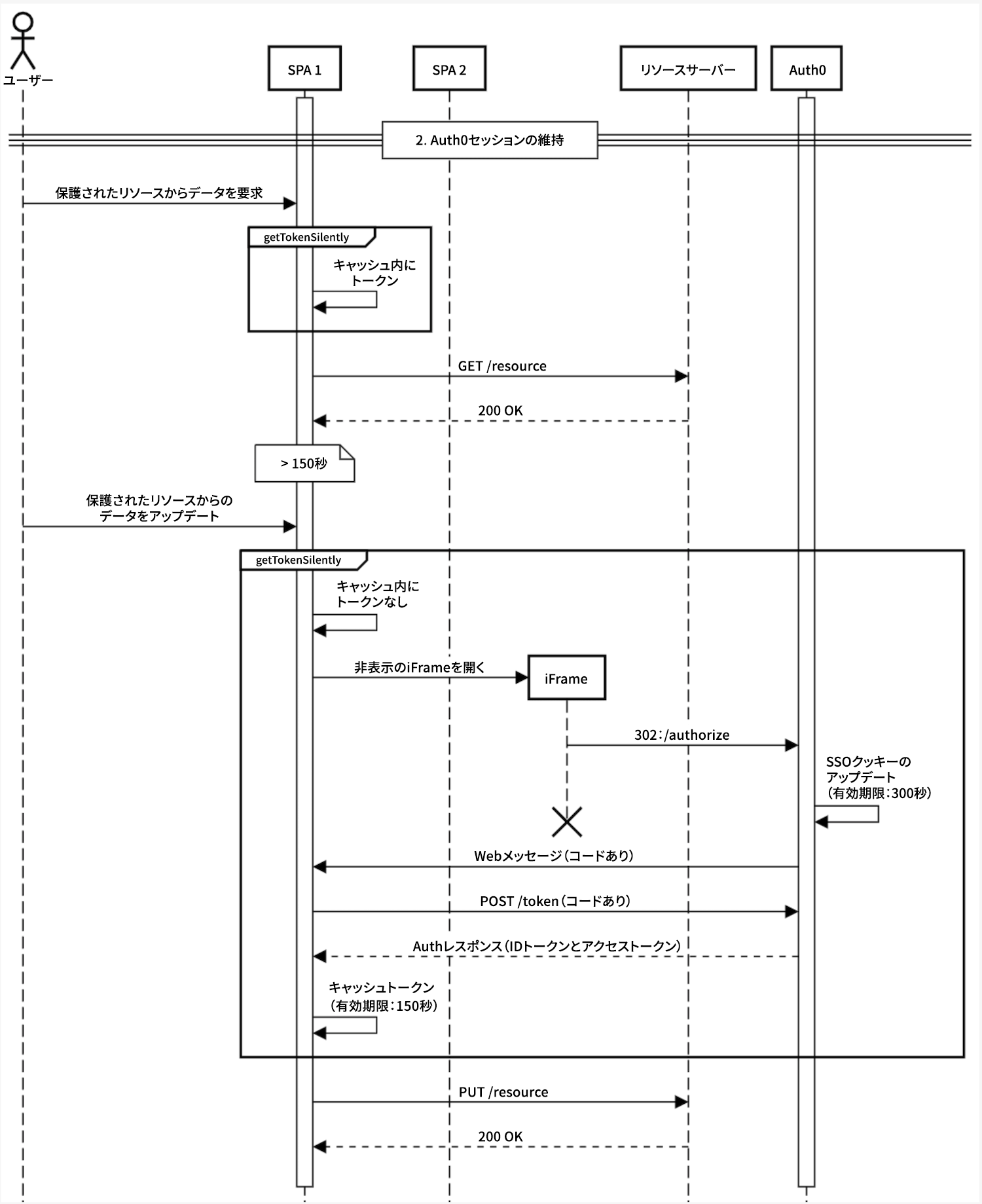
getTokenSilently()メソッドは、まずトークンキャッシュを活用するために使用され、トークンキャッシュがない場合には非表示のiframeを起動して、新しいトークンを取得します。この目的のため、APIへのすべての要求は、このメソッドを使用してベアラートークンヘッダーを構築できます。期限切れのトークンを処理するための追加ロジックを不要です。
クイックスタートでは、ExternalServiceビューがこの機能を使用してExpress APIに要求を行います。
ユーザーにセッションを継続するよう警告する
ワークフローの例
- 最初の認証
- Auth0セッションの維持
- シームレスSSO
- ユーザーにセッション延長を促す
- ユーザーが明示的にアプリケーションからログアウト
- ユーザーがログアウト後、当初のアプリに戻る
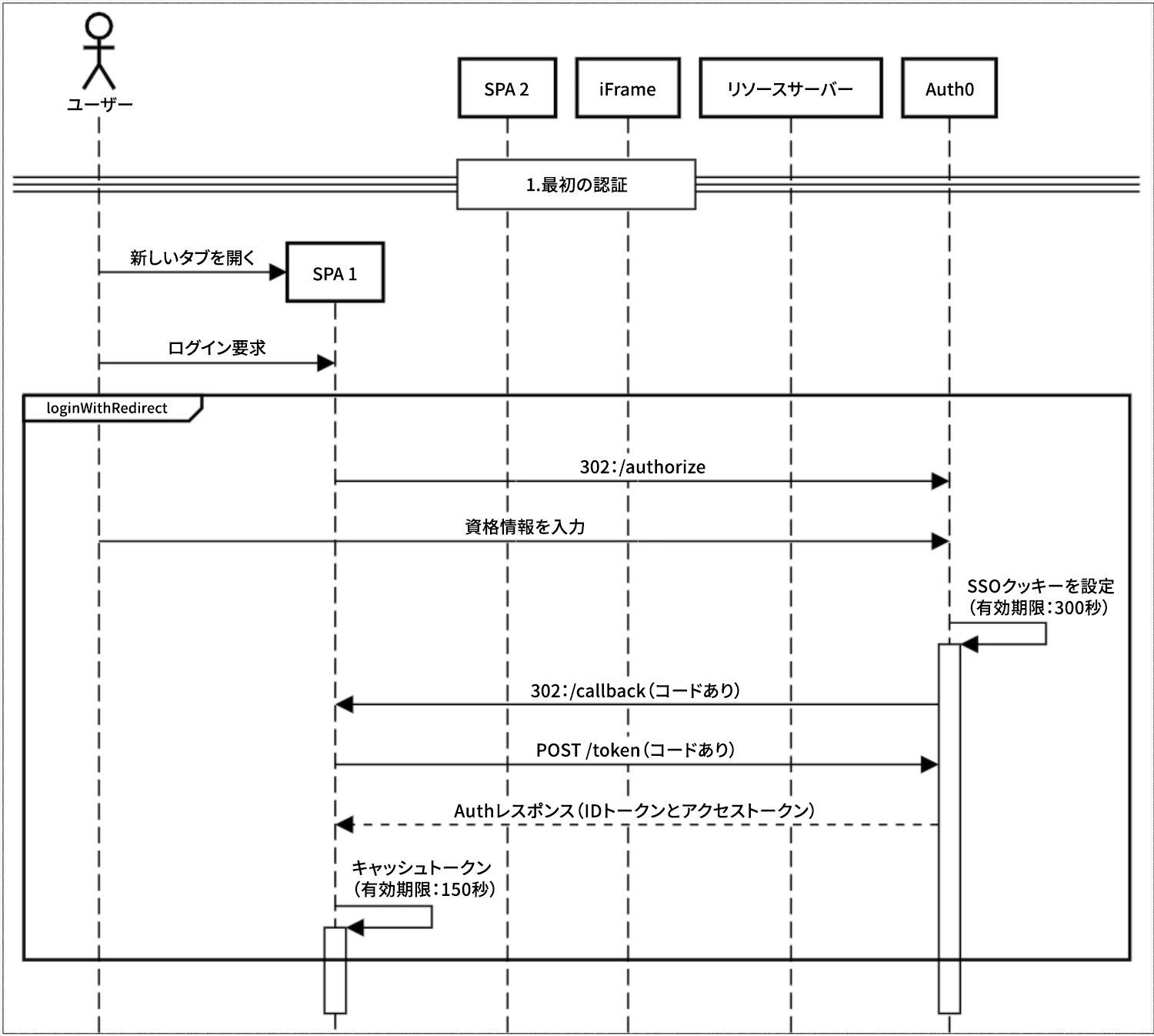
最初の認証
- 新しいタブが開く
- ログイン要求
- ユーザーが資格情報を入力する
- SSOクッキー(有効期限あり)が設定されている
- トークンの交換が実行される

Auth0セッションを維持する
- ユーザーが保護されたリソースからデータを要求する
-
getTokenSilently()が呼び出される - リソースが取得される
- ユーザーが保護されたリソースからデータを更新する
-
getTokenSilently()が呼び出される- iframeが起動される
- トークンの交換が実行される
- リソースが更新される

シームレスSSO
- ユーザーがプライベートルートに移動する
isAuthenticated()で確認する- falseの場合には
loginWithRedirect()を呼び出す

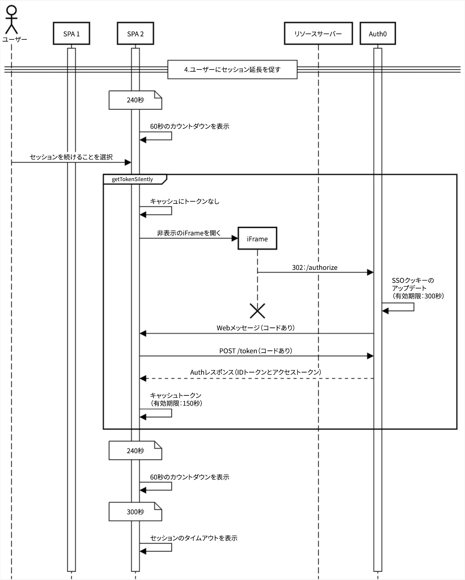
ユーザーにセッション延長を促す
- 240秒後に、60秒間継続するモーダルでセッションをアクティブに維持するようユーザーに促す
- セッションの維持を選択した場合にはgetTokenSilently()を呼び出す

ユーザーが明示的にアプリケーションからログアウト
- ユーザーがログアウトを選択する
-
logout()が呼び出される- トークンキャッシュが消去される
/oidc/logoutを呼び出す- SSOクッキーを消去して、セッションデータを削除する
- ユーザーをログアウトページにリダイレクトする

ユーザーがログアウト後、当初のアプリケーションに戻る
- ユーザーが保護されたリソースからデータを要求する
getTokenSilently()が呼び出される- アプリケーション依存の動作
