Documentation Index
Fetch the complete documentation index at: https://auth0.generaltranslation.app/llms.txt
Use this file to discover all available pages before exploring further.
Short-lived sessions
This workflow shows how the auth0-spa-js SDK should be implemented to support multi-site session management. In this scenario, it is assumed that the tenant Inactivity Timeout is set to 300 seconds, and the Expiration of each SPA application is set to 150 seconds. This is considered a “short-lived” session.SDK features
PKCE flow
For all methods of retrieving an ID Token or , the SDK manages all the intricacies of the Proof Key for Code Exchange workflow. No additional effort or configuration is needed for this to work.Deep linking
To improve the user experience the SDK includes anappState parameter for the loginWithRedirect() method. Details about the current app are packaged as part of the request to the Auth server that will be returned upon successful authentication. Allowing a seamless continuation of the user journey.
In the Quickstart, the PrivateRoute component sets a state parameter of targetUrl and the onRedirectCallback function of index.js unpacks this value to redirect the user when authentication is complete.
Token storage
To keep the returned tokens stored in the safest manner possible all tokens are placed into a local cache. The ID and Access Tokens are stored as pairs with the and scope values being used to retrieve the tokens as needed. Additionally the cache tokens are removed once either the ID Token or Access Token expires so that if a token is in the cache it can be assumed to stil be valid.Call APIs
ThegetTokenSilently() method is used to leverage the token cache first, and if none exists, will launch an invisible iframe to retrieve a new token. For this purpose all requests to APIs can use this method to construct the bearer token header without the need for additional logic to handle for expired tokens.
In the Quickstart, the ExternalService view makes a request to the express API using this feature.
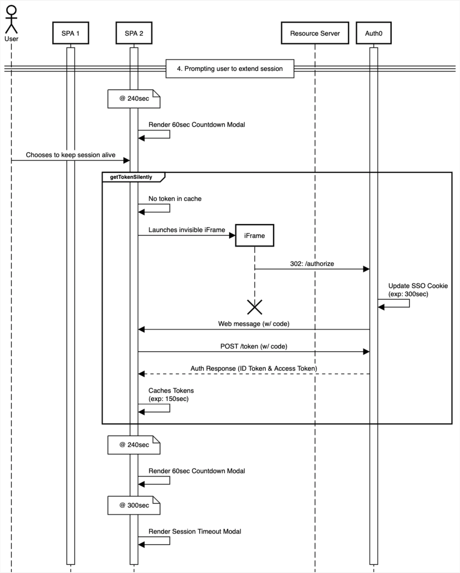
Warn users to continue their sessions
In the case where a user has not taken any actions that would cause the Auth0 session to be updated, Auth0 recommends that you raise a warning to the user to choose to explicitly continue their session. The intent of this approach allows the session to go inactive if the user is no longer present, but otherwise provides a means to trigger the silent token refresh so that the can continue their session without the need to be prompted again for credentials. To learn more about inactivity timers and timeout modals, read Application-specific logout URLs.Example workflow
- Initial Authentication
- Maintaining Auth0 Session
- Seamless SSO
- Prompting user to extend session
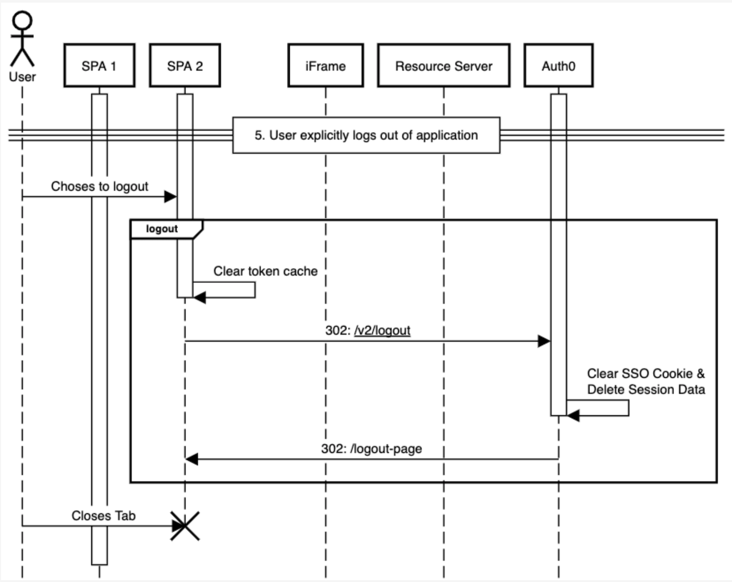
- User explicitly logs out of application
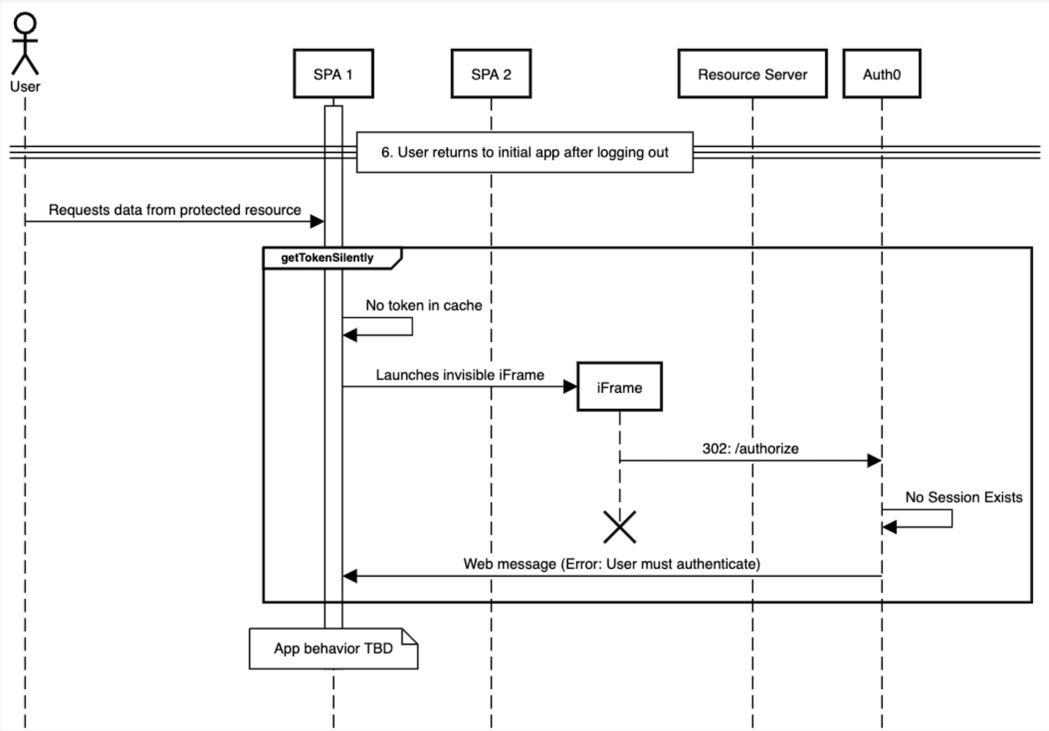
- User returns to initial app after logging out
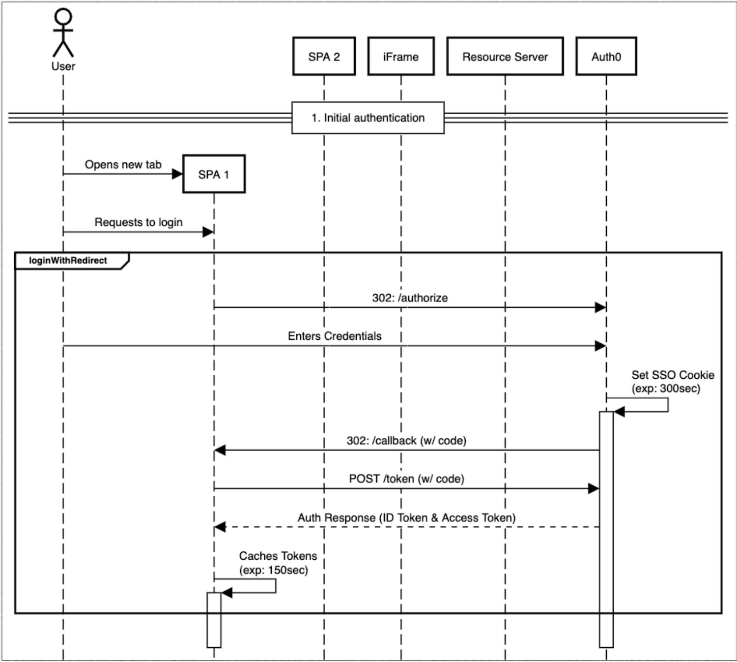
Initial authentication
- New tab is opened
- Requests to login
- User enters credentials
- SSO cookie (with expiration) is set
- Token exchange performed

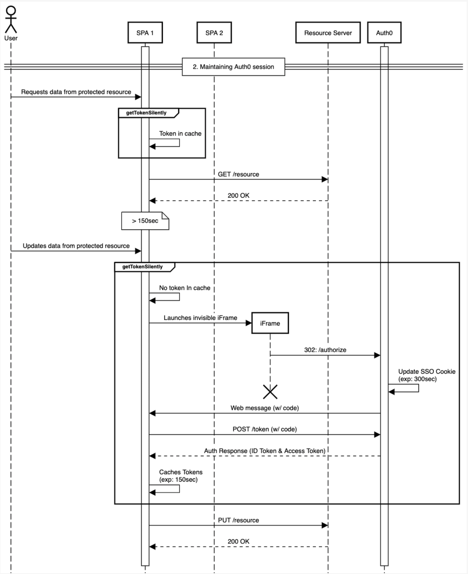
Maintain Auth0 session
- User requests data from protected resource
-
getTokenSilently()called - Resource retrieved
- User updates data from protected resource
-
getTokenSilently()called- Iframe opened
- Token exchange performed
- Resource is updated

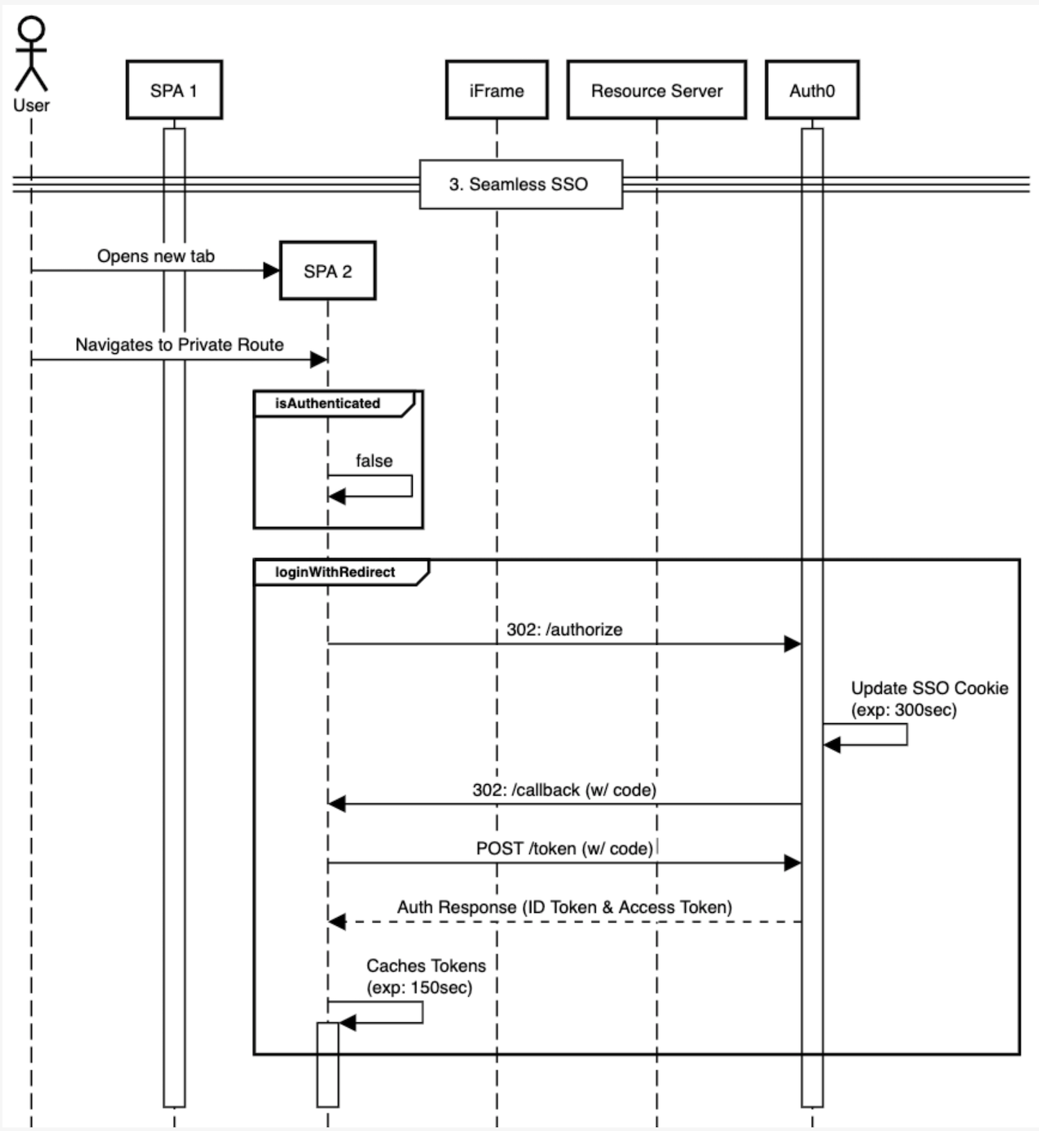
Seamless SSO
- User navigates to a private route
- Check with
isAuthenticated() - If false,
loginWithRedirect()

Prompt user to extend session
- At 240 seconds prompt user with keep session alive with modal that lasts 60 seconds
- If they choose to maintain session,
getTokenSilently()

User explicitly logs out of application
- User chooses to logout
-
logout()called- Token cache cleared
- Call
/oidc/logout - Clear SSO cookie & delete session data
- Redirect user to logout page

User returns to initial application after logging out
- User requests data from protected resource
getTokenSilently()called- Application-dependent behavior
