Sessions de courte durée
Caractéristiques de la trousse SDK
Flux PKCE
Lien profond
appState pour la méthode loginWithRedirect(). Les détails sur l’application actuelle sont regroupés dans le cadre de la requête adressée au serveur d’authentification qui sera renvoyée une fois l’authentification réussie. Permettre une continuation fluide du parcours utilisateur.
Dans le Démarrage rapide, le composant PrivateRoute définit un paramètre d’état de targetUrl et la fonction onRedirectCallback de index.js extrait cette valeur pour rediriger l’utilisateur une fois l’authentification terminée.
Stockage des jetons
Appeler des API
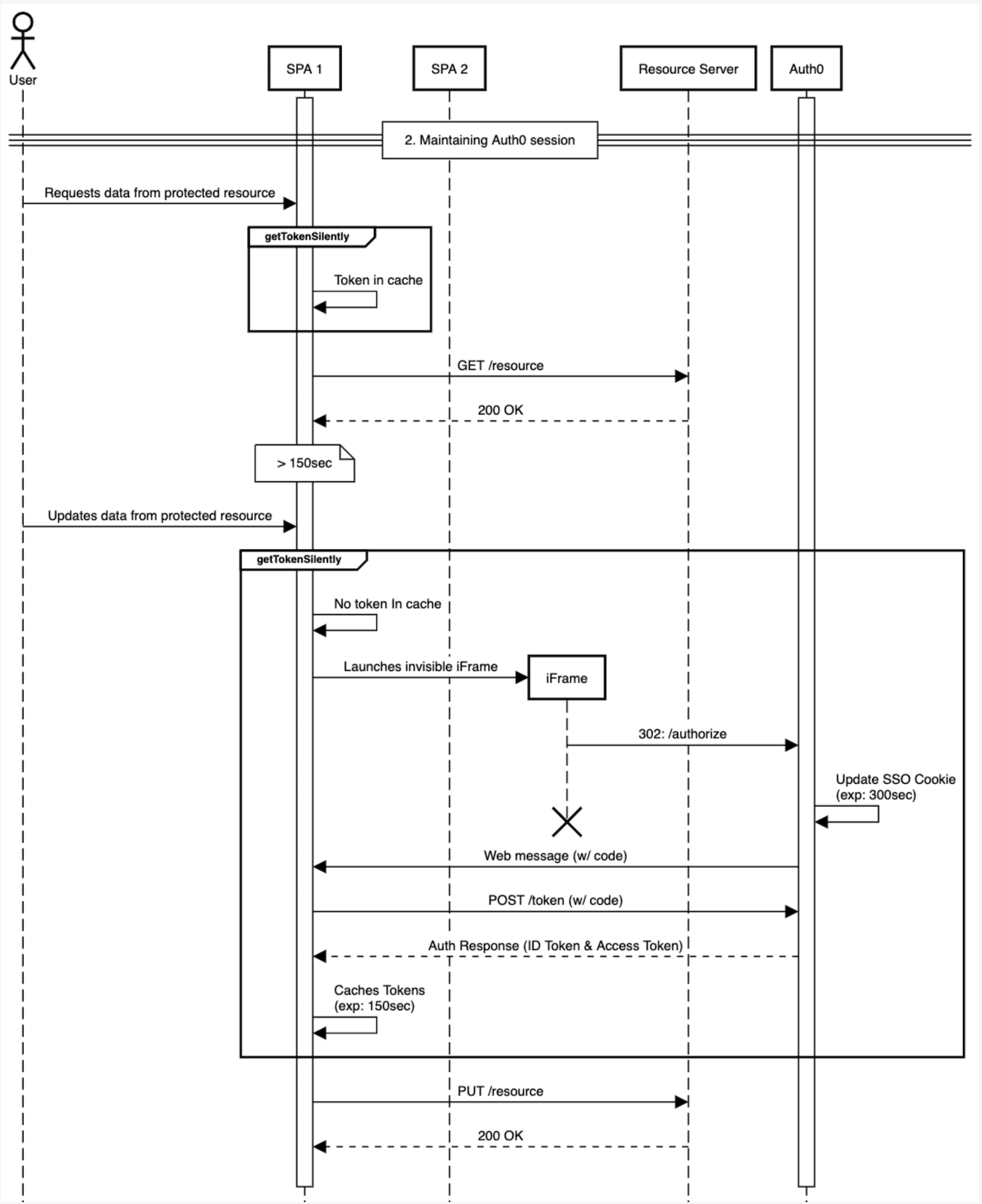
getTokenSilently() est utilisée pour utiliser le cache de jetons en premier, et s’il n’en existe pas, lancera un iFrame invisible pour en récupérer un nouveau. À cette fin, toutes les requêtes adressées aux API peuvent utiliser cette méthode pour construire l’en-tête de jeton du porteur sans avoir besoin d’une logique supplémentaire pour gérer les jetons expirés.
Dans le Démarrage rapide, l’affichage ExternalService fait une requête à l’API express en utilisant cette caractéristique.
Avertir les utilisateurs de continuer leurs sessions
Exemple de flux de travail
- Authentification initiale
- Maintien de la session Auth0
- SSO fluide
- Invite l’utilisateur à prolonger la session
- L’utilisateur se déconnecte explicitement de l’application
- L’utilisateur est renvoyé à l’application initiale après s’être déconnecté
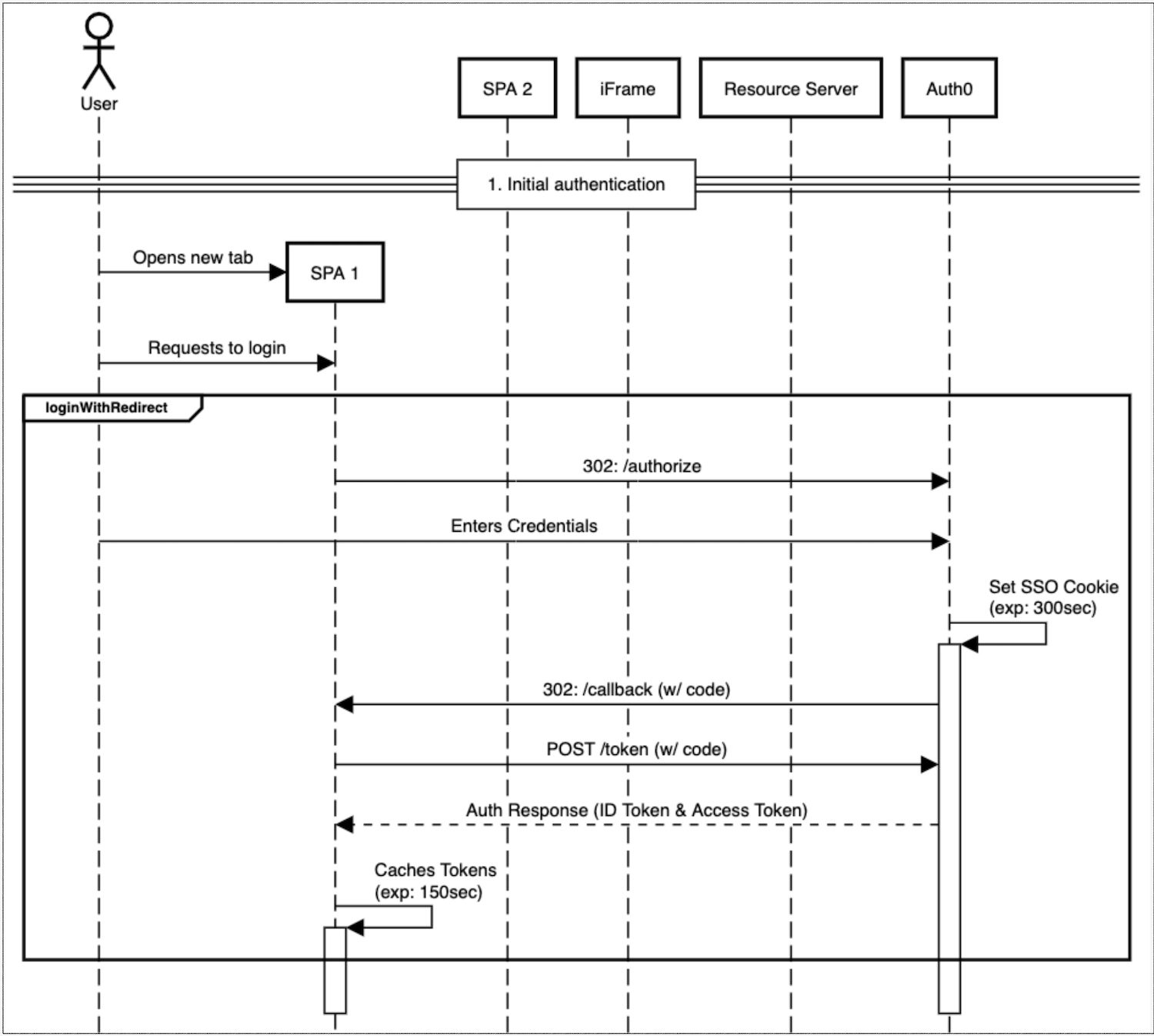
Authentification initiale
- Un nouvel onglet est ouvert
- Demandes de connexion
- L’utilisateur saisit les informations d’identification
- Le témoin SSO (avec expiration) est défini
- Échange de jeton réalisé

Maintien de la session Auth0
- Demandes de données de l’utilisateur à partir d’une ressource protégée
-
getTokenSilently()appelé - Ressource récupérée
- L’utilisateur met à jour les données de la ressource protégée
-
getTokenSilently()appelé- iFrame ouvert
- Échange de jeton réalisé
- La ressource est mise à jour

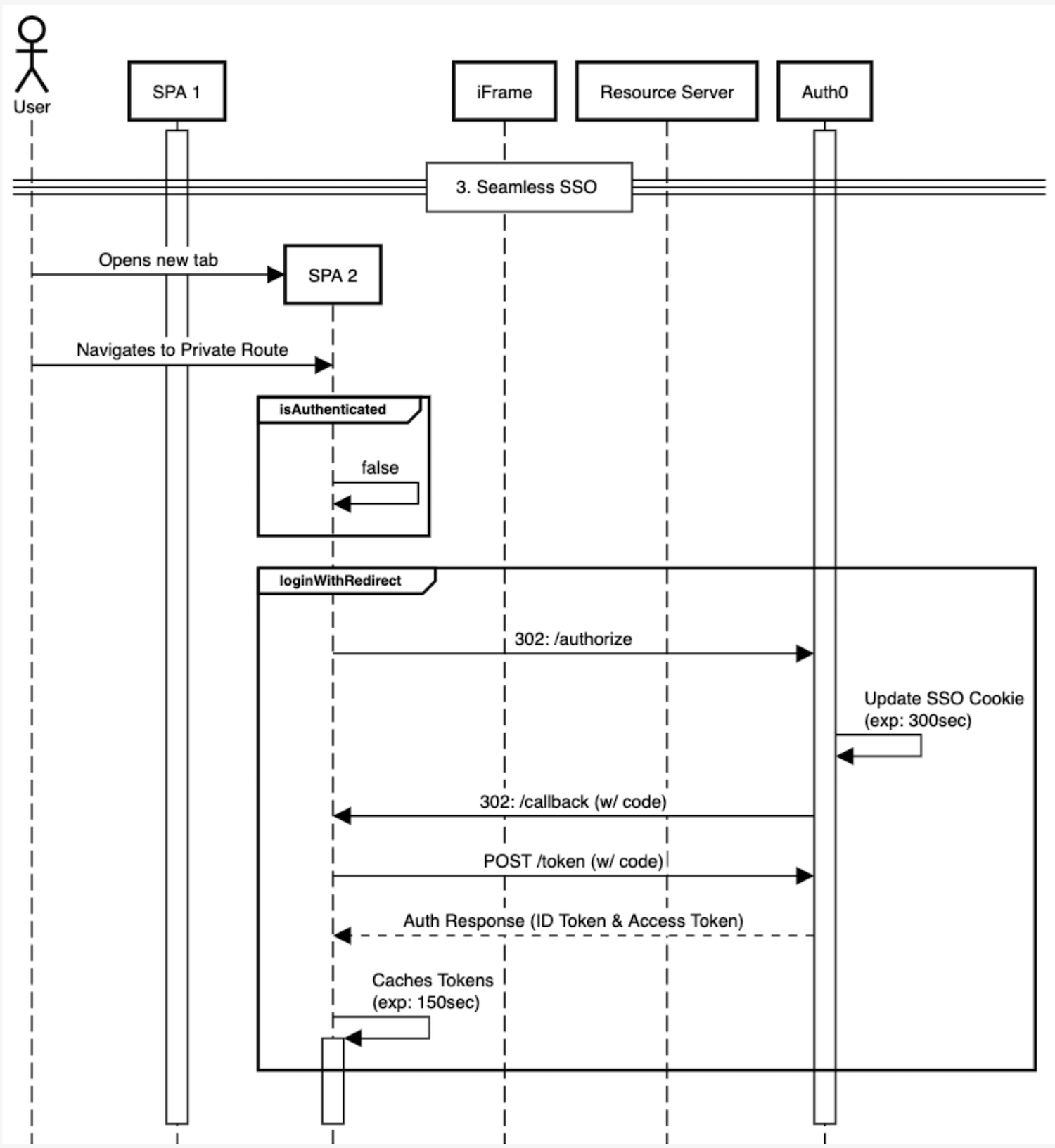
SSO fluide
- L’utilisateur accède à une route privée
- Vérification avec
isAuthenticated() - Si faux,
loginWithRedirect()

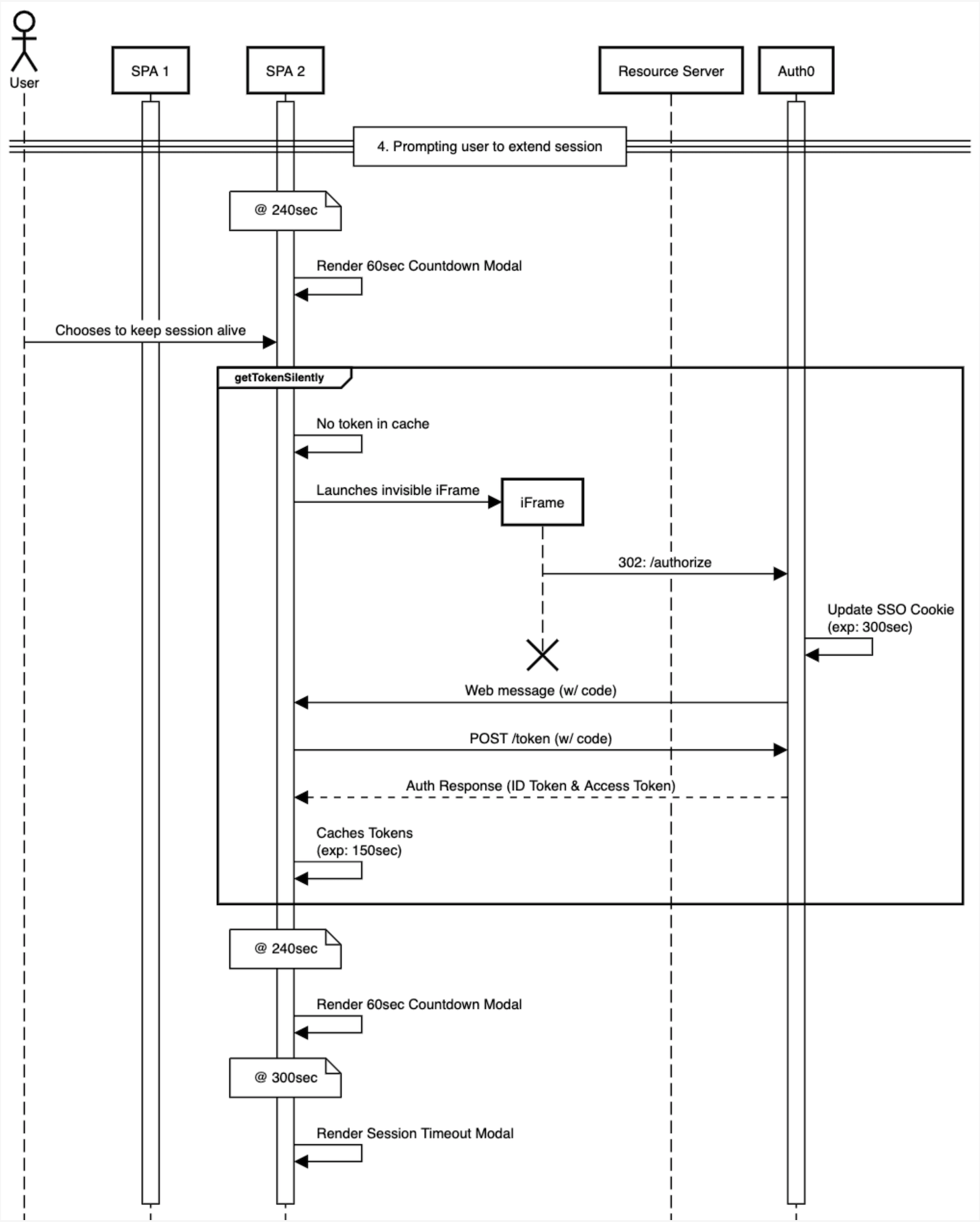
Inviter l’utilisateur à prolonger la session
- À 240 secondes, invite l’utilisateur à maintenir la session active avec une fenêtre qui dure 60 secondes
- Si l’utilisateur choisit de maintenir la session,
getTokenSilently()

L’utilisateur se déconnecte explicitement de l’application
- L’utilisateur choisit de se déconnecter
-
logout()appelé- Le cache de jetons est vidé
- Appeler
/oidc/logout - Supprimer le témoin SSO et les données de session
- Rediriger l’utilisateur vers la page de déconnexion

L’utilisateur est renvoyé à l’application initiale après s’être déconnecté
- Demandes de données de l’utilisateur à partir d’une ressource protégée
getTokenSilently()appelé- Comportement dépendant de l’application
